老哥稳论坛官网登录入口,一品堂论坛楼凤大修车队论坛 ,修车大队楼凤论坛最新公告,一品楼ypl论坛官网2025广州qm论坛

在线咨询

电话咨询

电话:
010-51659507
010-58851585

企业微信

需求提交

反馈建议

顶部

构建工业互联网软硬件平台
新闻动态
锁定变更轨迹 · 掌控OT资产 | octoplant实战系列一:艾默生PLC程序版本管理及自动备份

2025-06-30

告别混乱,拥抱秩序!octoplant 为您提供专业解决方案! octoplant是一款专注于自动化生产中OT设备程序自动备份、版本管理与灾难恢复的工业软件。 专业备份和管理工控网络中的底层程序,让变更有??裳蒙患涠?,为工业自动化生产保驾护航。

立即查看
【在线直播】智控赋能 质效跃迁---东方鼎晨新一代粮油自动化控制系统

2025-06-20

本系统专为粮油行业智能化升级量身定制,深度融合高效数据管理与先进智能控制技术,旨在显著提升生产效率、保障产品品质、优化运营成本。

立即查看
Kepware 6.18版本发布

2025-06-17

Kepware 6.18最新版本发布,在安全性增强的同时,对驱动性能方面进行了进一步的优化。我们将在6月18日下午2点直播,对Kepware 6.18新功能进行全面的解读。

立即查看
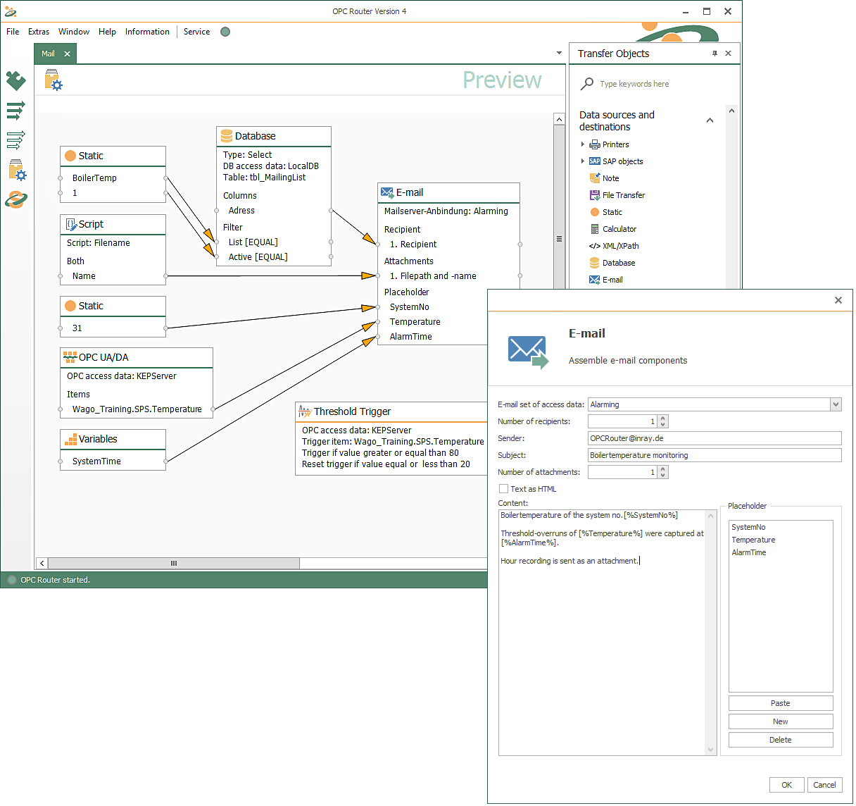
如何用OPC Router实现工业生产通知及异常报警?

2025-05-29

在工业4.0浪潮下,生产系统的实时信息交互已成为智能制造的神经中枢。OPC Route能够将企业级邮件系统与工业自动化网络深度融合,构建起贯穿设备层、控制层与管理层的智能通讯桥梁。

立即查看
面粉生产管理专家系统 ---面粉加工自动化控制系统解决方案

2025-05-29

面粉加工企业致力于通过引入先进的自动化系统,全面提升生产管理水平。该系统将实现生产过程的高效监控与精准控制,实时采集生产数据并生成报表,同时支持深度数据分析,助力企业优化生产流程,提高生产效率,降低人工成本,并确保产品质量的稳定性和一致性。

立即查看
基于Kepware的制药工厂数据采集方案:合规性、效率与智能化的融合

2025-05-21

在制药行业,数据采集不仅是生产流程透明化的基础,更是满足GMP(药品生产质量管理规范)、FDA 21 CFR Part 11等法规要求的关键环节。随着制药工厂智能化转型的加速,如何高效、安全地整合异构设备数据并实现全流程追溯,成为企业面临的核心挑战。Kepware KEPServerEX 作为工业通信领域的标杆软件,凭借其多协议兼容性、高可靠性与灵活扩展能力,为制药工厂提供了一套从设备层到管理层的完整数据采集方案。

立即查看