Email通知插件

通过 SMTP 的电子邮件通知

电子邮件仍然是最简单和最常见的通知和警报方法之一。因此,您的生产中的故障消息、使用值、生产数据和其他值可以实时获得。

电子邮件通知插件使用 SMTP 标准,因此可以轻松访问几乎任何邮件系统。使用电子邮件通知插件,您可以为各种警报功能创建自己的电子邮件模板,并在精确定义的时间使用来自连接系统(如OPC UA、  SAP、  SQL数据库、  REST、  MQTT等)的数据填充它们 。
图形设计器允许您根据应用程序特定的要求设计自己的电子邮件警报(参见示例)。
4.18 版的新增功能:现在您还可以接收电子邮件以将电子邮件数据和附件集成到 OPC Router连接中!

立即进行免费测试
电子邮件通知

就是这么容易。

通过拖放设置电子邮件通知

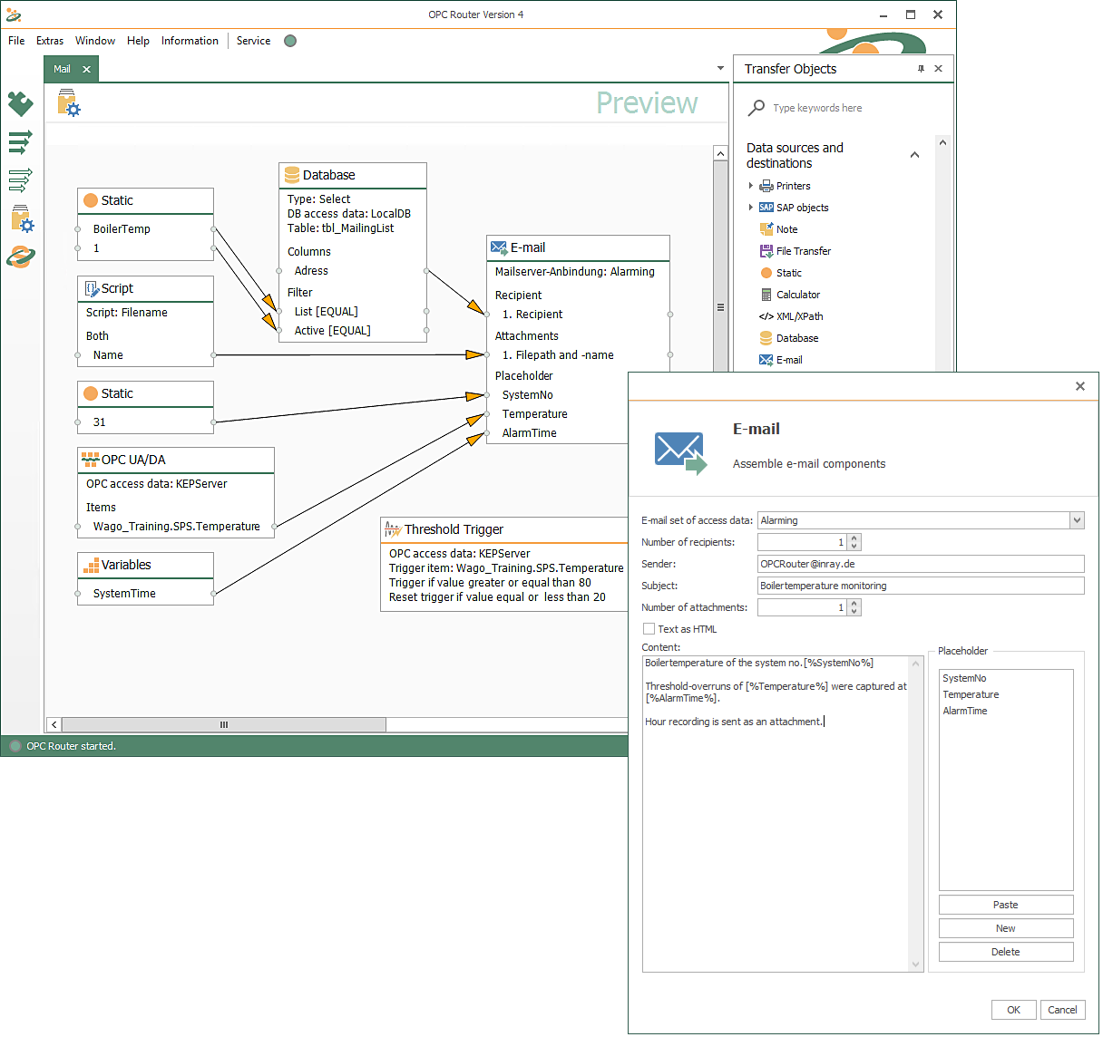
使用 OPC Router通过拖放将您的系统连接到电子邮件通知非常简单和直观。此屏幕截图显示了 OPC Router和电子邮件通知的应用示例。以电子邮件通知传输对象为例,发送一些数据和信息。在触发对象的帮助下,OPC Router将通过电子邮件将警报发送给选定的收件人。

在此示例中,使用 OPC UA 客户端插件从 OPC UA 加载数据,使用 Microsoft SQL 插件从 Microsoft SQL 数据库加载数据。 它们由变量、常量和作为附件的文件补充。 附件文件通过 OPC Router基本插件的脚本功能加载。 最后将所有数据写入电子邮件模板并创建警报电子邮件。 在此示例中,当触发 OPC 触发器时发送电子邮件,该触发器会检查 PLC 的数据点是否存在警报条件。

通过电子邮件通知实现工业 4.0

  • 通过耦合系统实现更多目标:
    在生产中,系统使用重要数据——对生产价值链至关重要的数据。使用 OPC Router建立的轻松连接有助于及时将正确的数据发送给正确的人,通过优化数据传输使生产成为一种价值丰富的体验。
  • 通过电子邮件实现工业 4.0:
    工业 4.0 依赖于快速和自动化的数据交换。电子邮件插件使人际交流成为焦点,并确保优化信息分发。
  • 关于 OPC Router:
    OPC Router提供了一个可视化网络配置界面,用于成功地交叉链接您的系统。种类繁多的插件将 OPC Router变成工业应用的强大 数据中心 。
    易于配置、复杂的监控和稳健性是 OPC Router的主要显着特征。

让自己通过电子邮件收到通知

立即免费使用电子邮件通知插件测试 OPC Router,并申请免费演示。

免费测试电子邮件通知

电子邮件插件应用示例

OPC Router符号
插件连接
通过 SMTP 的电子邮件通知

异常情况通知

在其连接中,OPC Router在系统之间传输数据,这通常对工业 4.0应用程序中的过程产生控制影响。通过访问这些数据并触发与某些事件的连接,还可以处理异常情况。连接触发器可以明确评估来自 PLC ( OPC UA ) 或特定数据库查询 ( SQL Server ) 的信号,并在特殊情况下通过电子邮件插件向负责方发送电子邮件警报,他们可以然后对异常情况做出反应。

OPC Router符号
插件连接
SQL 服务器

让人们参与工业 4.0

OPC Router的电子邮件插件可以将来自工业 4.0 流程自动化流程的信息作为电子邮件发送。过程中的信息可以由 OPC Router从各种来源收集,并打包到电子邮件中,其中包括可供人类轻松评估的附件。如果流程中需要人工,则可以使用此类电子邮件将请求和您正常工作环境(电子邮件客户端)中的所有相关数据准确地通知他们,并要求他们采取行动。通过这种方式,工业 4.0 流程和人类以最佳方式协同工作。

连接系统

什么是传输、触发和浏览?

转移对象

电子邮件通知插件的传输对象提供单独的电子邮件模板配置。当提示传输时,当前数据将通过 SMTP 传输和发送。

文本和变量

电子邮件通知的文本可以与任何放置的变量一起提供。变量在从外部传输期间用值描述。

收货人,发货人,主题

收货人、发货人和主题字段可作为每封电子邮件的标准数据字段使用,并且可以用数据自由描述。为每个应用案例发送动态电子邮件。

触发

电子邮件插件能够接收电子邮件。电子邮件插件的触发器在收到电子邮件时触发 OPC Router连接。在连接中,邮件的字段信息(收件人/收件人、主题)、文本和附件可供进一步处理。电子邮件在服务器上被标记为已读或可选删除。结合其他插件,可以触发高度自动化的工作流程,从传统的电子邮件中获取数据。

浏览

电子邮件通知插件会读出电子邮件模板中包含的所有变量。

变量

这些变量会自动配置为传输对象内的数据字段,并且可以使用各种数据类型的任何给定值写入。在写入过程中会发生自动转换:将数据转换为“字符串”(即字符序列)。

还没有找到正确的信息?

在这里,您将找到有关我们软件许可选项的更多信息以及所有可用 OPC Router插件的概述。我们还提供免费演示,您可以使用该演示测试功能齐全的 OPC Router版本。

测试免费演示
许可
更多插件