RFID-AutoID(OPC UA)插件

OPC UA与RFID-AutoID通讯

长期以来,使用 RFID 阅读器的特点是制造商特定的协议和连接类型。有了 OPC UA AutoID 配套规范,这已经从根本上改变了。在规范中,与阅读器的通信是标准化的,通信协议设置为 OPC UA。因此,在应用程序方面实现了制造商的独立性。
OPC Router实现了 AutoID 规范的 RFID 部分,因此能够轻松连接兼容的 RFID 阅读器并将它们集成到工业 4.0 环境中。兼容 AutoID 的阅读器可从例如 Harting、  Siemens 和 TURCK获得。

立即进行免费测试
RFID 自动识别 (OPC UA)

就是这么容易。

通过拖放连接 RFID-AutoID

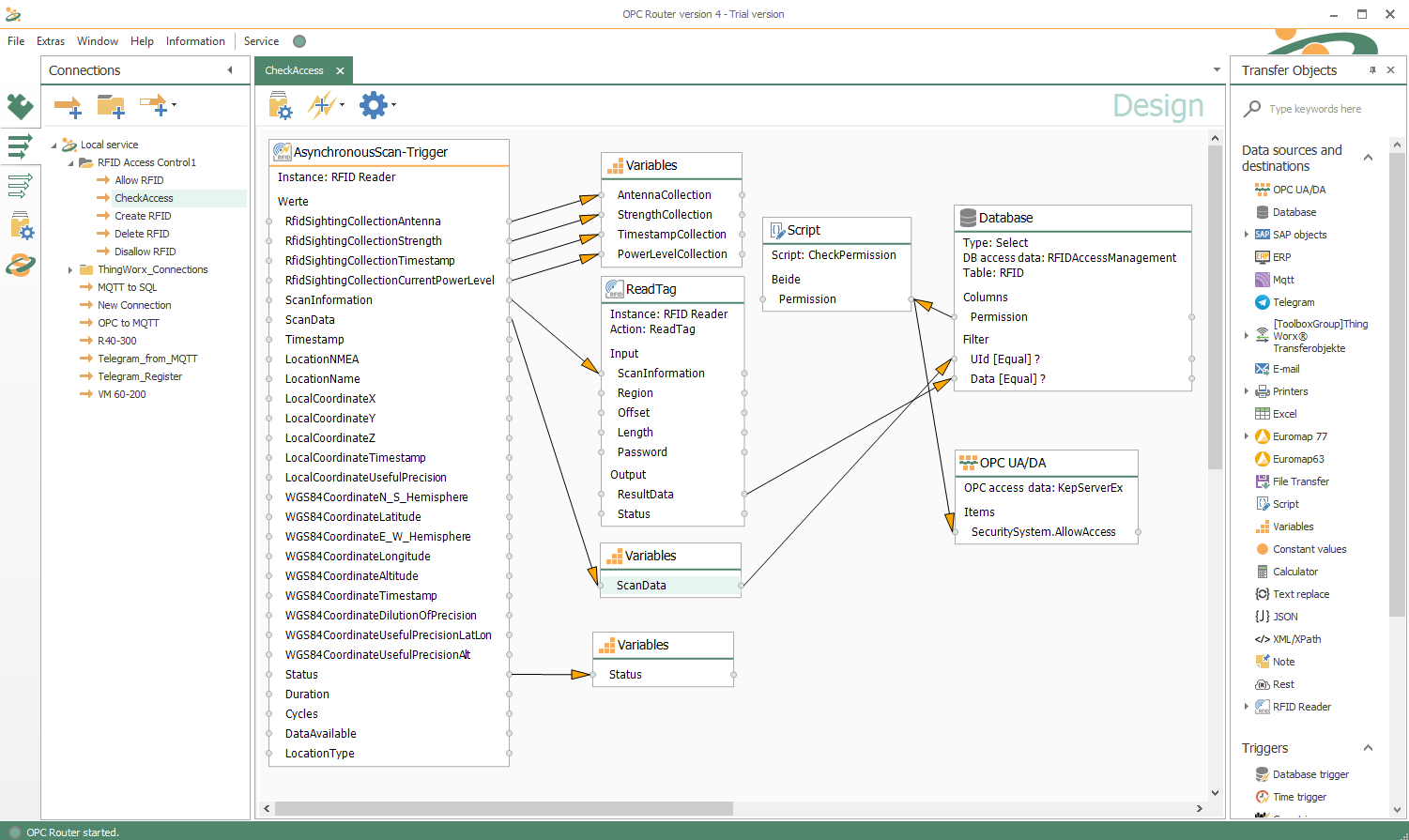
使用 OPC Router通过拖放操作将您的系统连接到 RFID 阅读器非常简单和直观。此屏幕截图显示了 OPC Router和 RFID 阅读器的应用示例。首先,RFID 标签数据将在标签进入读取区域后立即被读取。然后从数据库进行访问查询,并通过 OPC UA 将访问权限转发到 PLC。

RFID 标签数据在标签进入读取字段后立即读取,并通过 OPC UA 将访问权限转发到 PLC 的数据库中进行访问查询。

使用 RFID-AutoID 将工业 4.0 带入生活

  • 通过耦合系统实现更多目标:
    通过将 RFID 阅读器与新标准简单集成,可以以简单的方式为不同的系统提供 RFID 数据,并且可以更有效地控制流程。
  • 带有 RFID AutoID 的工业 4.0:
    对于工业 4.0,必须始终向正确的系统提供有关工件和原材料的正确信息。RFID-AutoID 系统的简单集成使得可以随时为任何系统提供重要的识别数据,然后可用于确定相关的生产数据。RFID 数据不再保留用于特殊的隔离解决方案。
  • 关于 OPC Router:
    OPC Router提供了一个可视化网络配置界面,用于成功地交叉链接您的系统。种类繁多的插件将 OPC Router变成工业应用的强大数据中心 。
    易于配置、复杂的监控和稳健性是 OPC Router的主要显着特征。

让您的系统通过 RFID-AutoID 相互通信。

使用 RFID-AutoID 插件测试 OPC Router,无需任何义务,立即申请免费演示。

测试 RFID-AutoID 连接

RFID-AutoID Plug-in 应用实例

RFID 自动识别 (OPC UA)
插件连接
OPC UA 符号

RFID 识别传输到 PLC

支持 Auto ID 配套规范的 RFID 阅读器以标准化方式提供读取的 RFID 代码。使用适当的 OPC Router插件,此代码可以传递到任何系统。对于基于识别的直接过程控制,可以使用OPC UA 客户端插件将代码直接传输到控制器 (PLC) ,然后启动特殊过程或相应地调整参数。
通过识别产品本身来控制过程,实现了 工业4.0 的核心愿景之一 :自我控制生产。

RFID 自动识别 (OPC UA)
插件连接
微软 SQL 服务器

轻松设置 Track & Trace 数据库

可追溯性依赖于数据记录,这些记录证明了何时在何处以及如何处理和处理了哪些产品。数据记录存储在中央数据库中以进行综合评估。借助支持 Auto-ID 的 RFID 阅读器和 Auto-ID RFID 阅读器的 OPC Router插件,可以非常轻松地添加新的识别点。然后使用 OPC Router和 SQL Server 插件将 Auto-ID 提供的 RFID 代码传输到相应的 Track & Trace 数据库。通过这种方式,可追溯性不断得到完善,而无需为连接进行软件开发。

使用 OPC Router OPC UA 客户端插件连接系统

什么是传输、触发和浏览?

转移对象

OPC UA 客户端插件的传输对象允许访问 OPC 服务器的数据点。

数据点
OPC 标准定义了数据点的结构和组织。每个数据点都有一个唯一的名称。作为 OPC 客户端,OPC 服务器提供当前值、相关时间和值的质量(设备已连接、未连接等)。
通过浏览选择所需的数据点。这些在图形配置的传输对象中可用,并且可以在传输过程中连接到其他字段

触发

OPC UA 客户端插件包括多个触发器。

DataChange 触发器
datachange 触发器是为 OPC 数据点配置的,并在数据点更改时触发传输。

限制触发器
限制值触发器监控数据点是否符合限制。可以检查是否超过或不足。也可以设置滞后。

位触发
握手通常用于数据传输。位触发器是这里最简单的变体。OPC Router检查一个位是否请求传输。传输后,该位可选择复位或设置另一个位作为响应。转移成功可以转移到另一个数据点。

消息触发器
消息触发器是对位触发器的进一步发展,以电报数据交换的形式。这里没有检查任何位,而是检查计数器的值变化。作为响应,触发转移的号码在转移后被写回。
这种交换的可靠性和可追溯性明显更高。

浏览

OPC UA 客户端插件可以浏览 OPC 服务器的数据点。

数据点层次结构
OPC Standrad 定义了读取数据点的可能方式。标准是数据点树形式的层次结构。OPC Router以树的形式读取所有数据点并将它们显示给用户。在这种形式下,即使是大型数据点也很容易访问。每个数据点都通过唯一的路径进行标识,并被接管,包括类型信息。

还没有找到正确的信息?

在这里,您将找到有关我们软件许可选项的更多信息以及所有可用 OPC Router插件的概述。我们还提供免费演示,您可以使用该演示测试功能齐全的 OPC Router版本。

测试免费演示
许可
更多插件